Exporter vers Editeur (Modeleur)
- Info et installation
- Manuel Pleiades
Pleiades Accueil
Pleiades Bibliothèque- Synchronisation des bibliothèques
- Parois
- Menuiseries
- Ponts thermiques
- Scénarios
- Chauffage, ECS, Climatisation
- Ventilations
- Photovoltaïque
- ACV
- Travaux DPE
- Éclairages
- Tarifs énergies
- Contacts
Pleiades Modeleur- Généralités
- Informations générales
- Description de l'interface
- Onglet Modules
- Onglet Bibliothèque
- Ruban
- Section Niveaux
- Section Fond de plan
- Section Édition
- Section Effacement
- Section Dessin
- Section Outils
- Section Éclairement naturel
- Section Quartier
- Section Arborescence
- Section Affichage
- Section Affichage solaire
- Section Colorisation
- Section Résultats éclairement
- Section Options d'affichage
- Section Images
- Section Décalage niveaux
-
- Feuille Environnement urbain
- Feuille Plan
- Naviguer et dessiner
- Définir les caractéristiques d'une paroi
- Parois et planchers ouverts
- Portes et fenêtres
- Caractéristiques des pièces
- Palette Partie de bâtiment
- Palette composition
- Palette Sens des compositions
- Palette Etats de surface
- Palette contact
- Palette Masques intégrés parois
- Palette Masques intégrés de menuiseries
- Palette Exposition au bruit
- Palette des surfaces à exclure
- Palette Surface de comble
- Palette Plan de repérage
- Palette Cotations
- Feuille Toitures
- Feuille Hauteur dalles
- Feuille STD Comfie
- Feuille FLJ
- Feuille DPE
- Feuille Chauffage
- Feuille INDALO
- Onglet STD
- Onglet RE2020 Energie
- Organisation générale de la RE2020 Energie
- Méthode de calcul d' ic_énergie
- Modes d'affichage
- Projet
- Bâtiment
- Zone
- Groupe
- Pièce
- Segment
- Espace tampon
- Espace tampon solarisé
-
- Système photovoltaïque
- Emetteurs
- Ventilation
- Autres équipements
- Onglet RE2020 ACV
- Onglet RT2012
- Organisation générale de la RT2012
- Modes d'affichage
- Projet
- Bâtiment
- Zone
- Groupe
- Pièce
- Segment
- Espace tampon
- Espace tampon solarisé
-
- Système photovoltaïque
- Emetteurs
- Ventilation
- Autres équipements E+C-
- Onglet ACV C-
- Onglet RT Ex
- Onglet 3D
- Onglet Calcul
- Calculs de lumière naturelle
- Saisie multi-bâtiment
Pleiades Résultats- Généralités et menus
- Log
- Synchronisation des résultats
- AMAPOLA
- ACV EQUER
- ACV E+C-
Pleiades Éditeur-
- Onglet Bibliothèque projet
- Masque
- Simulation
- RE2020 Energie
- Onglet Projet
- Organisation générale de la RE2020 Energie
- Modes d'affichage
- Projet
- Bâtiment
- Zone
- Groupe
- Espace tampon
- Espace tampon solarisé
- Pièce
- Parois
- Ouverture
-
- Système photovoltaïque
- Emetteurs
- Ventilation
- Autres équipements
- Onglet Bibliothèque projet
- Masque
- Onglet Contacts
- RE2020 ACV
- Onglet Projet
- Organisation générale du calcul ACV
- Méthode de calcul
- Règles d'affectation
- Parcelle
- Zone
- Eléments ACV
- Pièces non zonées et Espaces tampons
- Onglet Bibliothèque projet
- Onglet Lancer le calcul
- RT2012
- Onglet Projet
- Organisation générale de la RT2012
- Modes d'affichage
- Projet
- Bâtiment
- Zone
- Groupe
- Espace tampon
- Espace tampon solarisé
- Pièce
- Parois
- Ouverture
-
- Système photovoltaïque
- Emetteurs
- Ventilation
- Autres équipements E+C-
- Onglet Bibliothèque projet
- Masque
- Onglet Contacts
- Onglet Lancer le calcul
- ACV C-
- Onglet Projet
- Onglet Bibliothèque projet
- Onglet Lancer le calcul
- RT Existant
- Onglet Projet
- Onglet Bibliothèque projet
- Onglet Masques
- Onglet Contacts
- Onglet Lancer le calculs
Pleiades BIM- Généralités et menus
- BIM
-
- Onglet Bibliothèque projet
- Masque
- Simulation
- RE2020 Energie
- Onglet Projet
- Organisation générale de la RE2020 Energie
- Modes d'affichage
- Projet
- Bâtiment
- Zone
- Groupe
- Espace tampon
- Espace tampon solarisé
- Pièce
- Parois
- Ouverture
-
- Système photovoltaïque
- Emetteurs
- Ventilation
- Autres équipements E+C-
- Onglet Bibliothèque projet
- Masque
- Onglet Contacts
- Onglet Lancer le calcul
- RE2020 ACV
- Onglet Projet
- Organisation générale du calcul ACV
- Méthode de calcul
- Règles d'affectation
- Parcelle
- Zone
- Eléments ACV
- Pièces non zonées et Espaces tampons
- Onglet Bibliothèque projet
- Onglet Lancer le calcul
- RT2012
- Onglet Projet
- Organisation générale de la RT2012
- Modes d'affichage
- Projet
- Bâtiment
- Zone
- Groupe
- Espace tampon
- Espace tampon solarisé
- Pièce
- Parois
- Ouverture
-
- Système photovoltaïque
- Emetteurs
- Ventilation
- Autres équipement E+C-
- Onglet Bibliothèque projet
- Masque
- Onglet Contacts
- Onglet Lancer le calcul
- ACV C-
- Onglet Projet
- Onglet Bibliothèque projet
- Onglet Lancer le calcul
- RT Existant
- Onglet Projet
- Onglet Bibliothèque projet
- Onglet Masques
- Onglet Contacts
- Onglet Lancer le calculs
Pleiades ACV- Fonctions indispensables
- Récapitulatif
- Autres
Serveur de licences
Service de Partage de Données- Foire aux questions
- Tutoriels Vidéo
- Cas particuliers
- Cas particuliers en STD
- Cas particuliers en RT2012
-
- PAC à compression gaz
- Températion
- Héliopac
- MyDatec
- MT2I
- ECODyn
- Générateur hybride
- Echangeur Eau Grise
- Cylia Xiros
- NILAN Compact P
- Sageglass
- Pac double service (chauffage + ECS)
- Pac facteur 7 sur eaux grise
- Pac ERS sur eaux grise
- Ventilation double-flux thermodynamique
- Pac à compression entraînée par un moteur thermique alimenté au gaz naturel
- Pac eau glycolée/eau pour la génération d'eau chaude sanitaire
- CTA thermodynamique
- Unité Autonome de Toiture (Roof Top)
- Lahe-Roof
- CET 275-S
- Modules d’appartement
- COMFORT E de SONNENKRAFT
- HPCU GCU Solaris ROTEX
- Solar Pump
- Heliopac system GeoPac system
- Edel Eau AUER
- Q-ton YACK
- Uniclima
- R-Sun, R-Volt et R-Volt-Extension
- Hydrapac et Hydramax
- PAC NIBE F730 et F750
- ALDES T.One AquaAir
- Triple C Hitachi
- Stimergy Chaudière numérique
- Géocooling
- Pac sur boucle d’eau avec récupération
- Conduits échangeurs air/air sur appareil indépendant de chauffage au bois
- Autres Titres V
- Boostherm : récupération sur chambre froide pour production ECS
- Hydro-éjecteurs BAELZ
- PAC CO2
- PKOM4 Classic
- Radiateur numérique Qrad
- LiMithra
- RidelX
- Pac Facteur 7 et ERS (sur eaux grise)
- Myriade
- UAT avec rafraichissement adiabatique
- CET Heliothermique
- ECS thermo depuis EDIBATEC
-
Sommaire
1 Fonctionnement général
Une fois l'ensemble du modèle défini, c'est ici qu'est généré le fichier au format de Pleiades Editeur.
L'exportation est lancée par un clic sur le bouton
.
Une fois le fichier généré, le Modeleur affiche une fenêtre pour la saisie du nom et de l'emplacement du fichier généré.
Par défaut, le fichier est généré avec les propriétés suivantes :
- nom de fichier : nomdefichier_base.plp
- nom de projet : nomdefichier
- nom de variante : base
Il est possible, à la fin de l'exportation, d'ouvrir directement le fichier généré en cliquant sur le bouton "Ouvrir le fichier avec Pleiades Editeur".
2 Fonctionnement en multi-bâtiment
En mode multi-bâtiment, trois types d’exportation sont disponibles :
2.1 Exporter le bâtiment en cours
Ce bouton a la même fonctionnalité que celui du fonctionnement général vu plus haut.
2.2 Exporter tous les bâtiments dans des fichiers séparés
Ce bouton sépare tous les bâtiments en créant pour chacun d'eux un fichier Pleiades à l'emplacement indiqué par l'utilisateur. Chaque bâtiment devient un projet Pleiades indépendant.
2.3 Exporter tous les bâtiments dans un fichier
Ce bouton fusionne tous les projets en un seul projet Pleiades en créant le fichier à l'emplacement indiqué par l'utilisateur.
3 Les paramètres d'export vers l’Éditeur
Voir cette page
4 Export TrnSYS (Version Alpha)
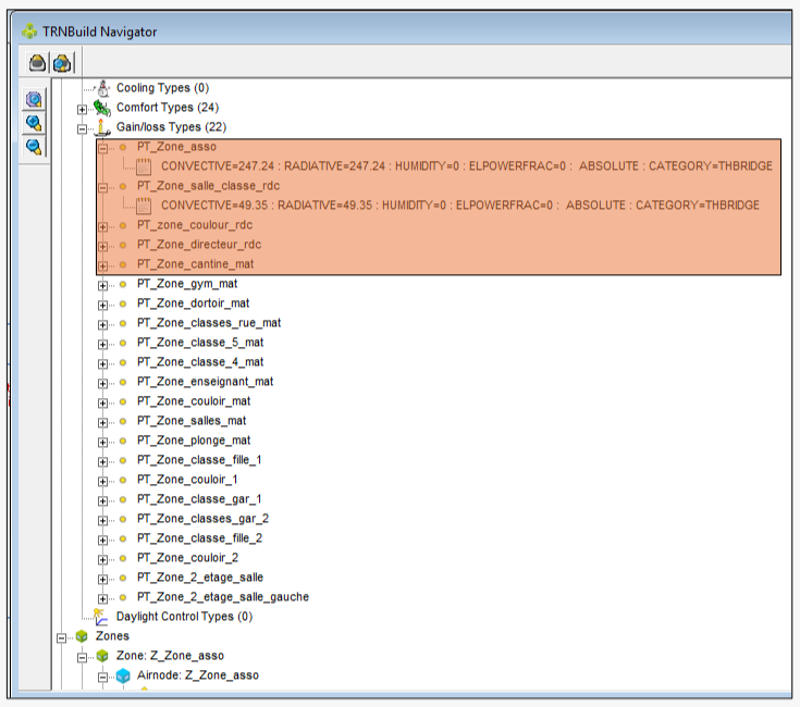
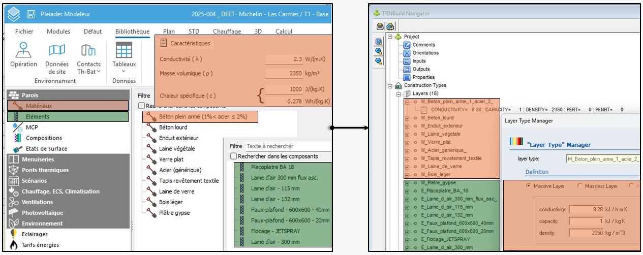
Depuis la version 6.26.1.2, il est possible d'exporter le modeleur (et quelques paramètres) vers le logiciel TrnSys afin de récupérer l'enveloppe du bâtiment.
L'export permet de récupérer les baies, murs, ponts thermiques, scénarios (s'ils sont simple, c'est à dire moins de 1000 variations annuelles).


